Schnelleinstieg in die grafische Programmierung mit der UML
Mit objektorientierten Programmiersprachen hat der Entwickler mächtige Sprachmittel, um komplexe Systeme realisieren zu können. C++ ist eine weit verbreitete objektorientierte Programmiersprache. Als Visualisierungsmittel objektorientierter Programme gilt die international standardisierte Beschreibungssprache UML (Unified Modeling Language). SiSy bietet dem Entwickler das UML-Klassendiagramm mit Codegenerierung für unterschiedliche Plattformen, unter anderem auch für AVR- und ARM-Mikrocontroller. Der folgende Abschnitt beschreibt die Grundelemente des Klassendiagramms in SiSy.
UML in der Entwicklungsumgebung SiSy
Die folgende Abbildung zeigt Ihnen eine Kurzübersicht der Modellierungselemente des UML-Klassendiagramms.
Darstellung von Attributen:
Attribute beginnen mit einem Kleinbuchstaben.
Sichtbarkeit name : Typ = Initialwert {Merkmal}
# temperatur : uint8_t = 25
Schreibweise von Operationen:
Operationen beginnen mit einem Kleinbuchstaben.
Sichtbarkeit name (Parameter:Typ = Standardwert, ...) : Rückgabetyp {Merkmal}
+ setTemperatur ( temp : integer = 25 ) : bool
Abstraktion und Klassen
Eine Klasse ist in der Programmierung der Name und die Beschreibung der Attribute und Operationen eines bestimmten Typs von Systembausteinen. Die UML fordert, eine Klasse als Rechteck darzustellen. Der Name der Klasse soll mit einem Großbuchstaben beginnen.
Jeder Controller kann eingeschaltet werden und soll dann arbeiten. Das sind Operationen, die der Controller ausführen soll. Diese können in der UML der Klasse zugeordnet werden. Operationen erscheinen als Liste im Klassenrahmen.
Objekte
Objekte sind in der Programmierung Instanzen von Klassen. In der UML werden Objekte ebenfalls als Rechteck dargestellt. Die Kennzeichnung als Instanz erfolgt durch Unterstreichen des Namens. Zusätzlich kann der Typ der Instanz angezeigt werden. Die Instanzbeziehung zwischen einem Objekt und seiner Klasse wird als Abhängigkeit (gestrichelte Linie mit offenem Pfeil) und dem Stereotyp «instanceOf» dargestellt.
In der gezeigten UML-Darstellung wurde Folgendes festgelegt:
- Die Klasse Controller verfügt über die Operationen powerOn und run.
- Es gibt ein globales Objekt mit dem Namen system vom Typ Controller.
- Das Objekt system ist eine Instanz der Klasse Controller.
Vererbung
Klassen können Eigenschaften von anderen Klassen erben. Die Verwendung von Klassenbibliotheken und der darin enthaltenen Klassen, als Basisklassen der eigenen Anwendung, beschleunigen die Entwicklungsarbeit enorm. Bei der Vererbung kann man auch je nach Lesart von einer Generalisierung (von unten nach oben gelesen) oder einer Spezialisierung (von oben nach unten gelesen) sprechen. Eine Generalisierung wird in der UML als Voll-Linie mit einem großen nicht ausgemalten Pfeil zur Basisklasse dargestellt. Die Eselsbrücke für die korrekte Richtung des Pfeils lautet „ist ein“.
In der gezeigten UML-Darstellung wurde Folgendes festgelegt:
- Die Klasse Controller verfügt über die Operationen powerOn und run.
- Der Controller „ist ein“ XMC4500
- Es wird zugesichert, dass die Basisklasse XMC4500 aus dem Paket ARM::MCU stammt.
- Es gibt ein globales Objekt mit dem Namen system vom Typ Controller.
- Das Objekt system ist eine Instanz der Klasse Controller.
Realisierung
Die UML kennt ein zweites Ausdrucksmittel für den Sachverhalt „ist ein“. Es gibt zahlreiche Anwendungsfälle, bei denen Vorlagen, Muster verwendet oder Vorschriften eingehalten werden sollen. So etwas können Struktur- oder Verhaltensmuster, aber auch Schnittstellendefinitionen sein. Da es sich hierbei nicht um eine Vererbung im eigentlichen Sinne handelt, wird zwar derselbe Pfeiltyp verwendet, aber die Linie wird gestrichelt dargestellt. In der UML spricht man von einer Realisierung.
In der gezeigten UML-Darstellung wurde Folgendes festgelegt:
- Die Klasse Controller verfügt über die Operationen powerOn und run.
- Der Controller ist ein XMC4500 und realisiert ein AppKernel
- Es wird zugesichert, dass die Basisklasse XMC4500 aus dem Paket ARM::MCU stammt.
- AppKernel ist ein Template (Muster) aus dem Paket ARM::App
- Es gibt ein globales Objekt mit dem Namen system vom Typ Controller.
- Das Objekt system ist eine Instanz der Klasse Controller.
Kapselung
Objektorientierte Programmiersprachen kennen verschiedene Konzepte, um die Stabilität von Anwendungen sicherzustellen. Eines der Konzepte ist die Kapselung. Dabei ist es möglich, Elementen, z. B. Attributen und Operationen von Klassen, sogenannte Sichtbarkeiten zuzuordnen. Damit kann verhindert werden, das geschützte Elemente unberechtigt benutzt werden. Die meisten Programmiersprachen unterstützen dies durch entsprechende Schlüsselworte wie public, protected und privat. Die UML bietet Symbole, welche zwischen den Sichtbarkeiten + public, ~ package, # protected und - privat unterscheiden. Die Sichtbarkeit wird bei Operationen und Attributen dem Namen vorangestellt.
In der gezeigten UML-Darstellung wurde Folgendes festgelegt:
- Die Klasse Controller verfügt über die Operationen powerOn und run.
- Die Operation powerOn ist öffentlich und kann von außen aufgerufen werden.
- Die Operation run ist geschützt und kann nur aus der Klasse heraus aufgerufen werden.
- Der Controller ist ein XMC4500 und realisiert ein AppKernel
- AppKernel ist ein Template (Muster) aus dem Paket ARM::App
- Es wird zugesichert, dass die Basisklasse XMC4500 aus dem Paket ARM::MCU stammt.
- Es gibt ein globales Objekt mit dem Namen system vom Typ Controller.
- Das Objekt system ist eine Instanz der Klasse Controller.
Zusätzlich sind in dieser Darstellung die Rückgabetypen der Operationen auf void festgelegt worden. Dieses UML-Klassendiagramm kann jetzt in Quellcode überführt werden. Dieser kann, hier als vereinfachter Ausschnitt, so aussehen:
// SiSy UML C++ Codegenerator //////////////////////////////////////////////// class Controller : public XMC4500 // implements AppKernel { public: Controller(); // automatisch generierter Konstruktor ~Controller(); // automatisch generierter Destruktor void powerOn(); protected: void run(); // aus dem Template AppKernel virtual void startApp(); virtual void onSysTick(); }; ////////////////////////////////////////////////////////////////////////////// // Instanz system der Klasse Controller Controller system; //////////////////////////////////////////////////////////////////////////////
Der Stand bis an diese Stelle entspricht dem Grundgerüst eines UML-Projektes in SiSy. Das Werkzeug kümmert sich dabei um solche Details wie includes, defines, etc. Der Entwickler arbeitet im Klassendiagramm. Den generierten Quellcode muss er sich eigentlich nicht mehr als Ganzes anschauen. Das UML-Projekt ist sein „Source“, die generierten Quellcodedateien nur noch temporäre Zwischenprodukte beim Bilden. Übrigens stellt Ihnen das Werkzeug SiSy derartige Grundgerüste an den entsprechenden Punkten der Projekterarbeitung zur Auswahl. Diese muss der Entwickler sich nicht jedes mal neu aufbauen.
Aggregation und Komposition
Systeme bestehen aus Komponenten, die Komponenten aus Bausteinen, diese wiederum aus Einzelteilen usw. Diese Ganz-Teil-Struktur lässt sich in der UML als Aggregation bzw. Komposition abbilden. Dabei wird durch den oben angesprochenen Codegenerator solch eine Aggregation als Attribut im Code abgebildet.
In der gezeigten UML-Darstellung wurde Folgendes festgelegt:
- Die Klasse Controller verfügt über die Operationen powerOn und run.
- Die Operation powerOn ist öffentlich und kann von außen aufgerufen werden.
- Die Operation run ist geschützt und kann nur aus der Klasse heraus aufgerufen werden.
- Der Controller ist ein XMC4500 und realisiert ein AppKernel
- AppKernel ist ein Template (Muster) aus dem Paket ARM::App
- Es wird zugesichert, dass die Basisklasse XMC4500 aus dem Paket ARM::MCU stammt.
- Es gibt ein globales Objekt mit dem Namen system vom Typ Controller.
- Das Objekt system ist eine Instanz der Klasse Controller.
- Die Klasse Controller besitzt einen digitalen Ausgang.
- Die Klasse DigitalOut wird unter dem Namen led in der Klasse Controller als öffentliches Attribut aggregiert.
// SiSy UML C++ Codegenerator //////////////////////////////////////////////// class Controller : public XMC4500 // implements AppKernel { public: DigitalOut led; // Aggregation des Bausteins public: Controller(); // automatisch generierter Konstruktor ~Controller(); // automatisch generierter Destruktor void powerOn(); protected: void run(); // aus dem Template AppKernel virtual void startApp(); virtual void onSysTick(); }; ////////////////////////////////////////////////////////////////////////////// // Instanz system der Klasse Controller Controller system; //////////////////////////////////////////////////////////////////////////////
Die Aggregation entspricht also einem Attribut der Klasse. Somit ist die folgende UML-Darstellung letztlich genau dasselbe. Die Attributdarstellung spart Platz, ist aber weniger übersichtlich was die Systemarchitektur betrifft.
Erster UML Versuch mit SiSy
Für diesen Schritt müssen Sie eine Version von SiSy XMC mit UML Add-On installiert haben. Im Einzelnen wird auf das XMC4500 Relax Kit Bezug genommen. Sollten Sie über ein anderes XMC-Board verfügen beachten Sie die Auswahlmöglichkeiten. Starten Sie SiSy und legen Sie ein neues Projekt mit dem Namen „Beispiel_XMC“ an.
Wählen Sie das ARM-Vorgehensmodell. Schließen Sie die Hardware an. Dann laden Sie bitte die Vorlagen PEC Framework - Portable Embedded Classes.
Legen Sie ein Klassendiagramm mit dem Namen „test1“ an, indem Sie das entsprechende Objekt per Drag&Drop aus der Objektbibliothek in das Diagramm ziehen. Überprüfen Sie die korrekten Einstellungen der Zielsprache ARM C++. Wählen Sie im nächsten Fenster die Hardware XMC4500 Relax Kit und den Programmer J-Link aus. Wählen Sie auf dem Klassendiagramm rechte Maustaste nach unten (öffnen).
Aus der Liste der angebotenen Diagrammvorlagen wählen Sie bitte Applikation Grundgerüst für PEC (XMC,STM32,AVR,SAM). Dieser portablen Vorlage muss das plattformspezifische Treiberpaket zugewiesen werden. Suchen Sie im Explorrer oder im Navigator das Paket MCU_XMC4500 und ziehen dieses per Drag & Drop in das Klassendiagramm.
Vergleichen wir die soeben geladene Vorlage mit unseren Vorüberlegungen, so finden wir hier die gewünschte Operation für die Startsequenz und die Laufzeitoperation für den Controller. Desweiteren ist die Instanz der Anwendungsklasse zu erkennen und das die Klasse Controller die Merkmale eines PecAppKernel realisiert. Übrigens kann man sich das recht nett anschauen, was mit dieser scheinbar schmucklosen Realisierungsbeziehung bereits an vorgefertigter Funktionalität bereitgestellt wird. Sie können das Template PecAppKernel selektieren und über das Rechte-Maustasten-Menü zum Quelldiagramm des Templates gelangen.
Wenn wir das im oben begonnen Stil fortsetzen, können wir zu der geladenen Vorlage folgende Aussagen treffen:
- Die Klasse Controller verfügt über die Operationen onStart und onWork.
- Die Operationen sind geschützt
- Es gibt ein globales Objekt mit dem Namen app vom Typ Controller.
- Das Objekt app ist eine Instanz der Klasse Controller.
- Der Controller realisiert ein PecAppKernel
- PecAppKernel ist ein PecAppModul
- Die Klasse PecAppModul:
- ist ein PecLinkedListElement (verkettete Liste)
- besitzt unter anderem die Operation onStart
- die Operation onStart ist virtuell und kann durch Ableitungen überschrieben werden (Polymorphie)
- Ein PecAppKernel verfügt über eine Reihe von Laufzeitoperationen wie
- onStart, onWork, onSysTick, usw.
- virtuelle Operartionen (kursiv gestellt) können durch den Anwendungsprogrammierer überschrieben werden.
- Ein PecAppKernel kennt eine verkettete Liste von PecAppModulen
- PecAppModule verfügen ebenfalls bereits über wichtige Laufzeitoperationen
Mit ein paar UML-Kenntnissen kann man das alles und noch viel mehr nur aus den obigen Darstellungen entnehmen. Das Klassendiagramm ist die Konstruktionszeichnung einer Anwendung. Vergleichen Sie diese Beschreibung doch einfach mal mit den genannten Darstellungen.
Mit diesem UML-Grundgerüst wollen wir jetzt weiter arbeiten. Als Nächstes schließen wir eine LED an den Controller an. Ziehen Sie eine Klasse aus der Objektbibliothek in das Diagramm und geben dieser den Namen Led. Verbinden Sie die LED, ausgehend vom Controller, mit einer Aggregation. Die Verbindung wird als Attribut im Controller abgebildet. Der Rollenname +led wird das öffentliche Attribut led vom Typ Led.
Templates
Templates (engl. Schablone, Vorlage) sind aus der Programmierung, zum Beispiel von generischen Klassen, bekannt (Klassen, die Klassen generieren). Es geht also um Vorlagen, die zum Übersetzungszeitpunkt etwas Konkretes erstellen. SiSy kennt solche generischen Strukturen als Templates. Die Generierung der konkreten Klassen übernimmt dabei der Codegenerator. Es muss also nicht auf generische Klassen auf Compilerebene zurückgegriffen werden. Die Templates dienen als Struktur- und Verhaltensmuster. Es wird keine Vererbung zu diesen Vorlagen erzeugt, sondern die in den Templates vorgefertigten Struktur- und Verhaltensmerkmale werden in die Zielklasse generiert. Der Effekt dieser zunächst kompliziert erscheinenden Technologie ist der, dass der Quellcode für ein System faktisch aus fertigen Bausteinen zusammengesetzt werden kann. Der Anwendungsentwickler arbeitet konstruktiv auf Modellebene. Der Codegenerator erstellt den benötigten Quelltext. Wir kommen damit einer wirklich grafischen Programmierung sehr nahe.
Als Voraussetzung sind zum Projektstart die Bibliotheken für das ARM Framework in das Modell importiert worden. Die angesprochenen Templates befinden sich im Paket Pec (Portable Embedded Classes) und deren Unterordnern. Templates können mit konventionellen Klassen durchaus gemischt eingesetzt werden. Wir konzentrieren uns am Anfang aber darauf, nur mit Templates zu arbeiten. Die gewünschten Pakete finden Sie über dem Navigator (rechte Maustaste/UML-Pakete). Navigieren Sie sich zu den Paketen pec_GPIO. Ziehen Sie das Template PecPinOutput aus dem Navigator in das Diagramm. Verbinden Sie dieses mit der soeben angelegten Klasse Led in Form einer Realisierung (das passiert automatisch beim Verbinden). Danach legen wir auf die gleiche Art und Weise fest, an welchem Pin die LED angeschlossen ist. Wir wählen aus dem Ordner pinLists das Template pin01_01 und verbinden dies ebenso mit der LED.
Das ist aufwändiger beschrieben, als es zu tun.
Sequenzen
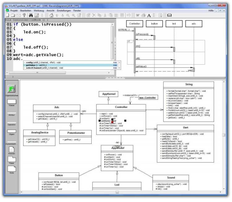
Sequenzdiagramme dokumentieren ausgewählte Verhaltensweisen eines Systems. In SiSy werden Sequenzdiagramme für jede Operation automatisch generiert, wenn diese ausgewählt ist. Der Entwickler kann anhand des dynamisch erzeugten Sequenzdiagrammes visuell überprüfen, ob die gewünschte Steuerstruktur von ihm erstellt wurde. Dieser Perspektivwechsel zwischen Quellcodezeilen und grafischer Darstellung der Codesequenz kann enorm dazu beitragen, die Qualität des Codes zu verbessern.
Wählen Sie die Operation onStart in der Klasse Controller aus. Notieren Sie folgende kurze Codesequenz im Quelltexteditor. Verfolgen Sie dabei das Fenster mit dem Sequenzdiagramm.
Controller::onStart
led.on();
Das entsprechende Sequenzdiagramm sieht dann so aus:
Polymorphie
Polymorphie ist für Einsteiger oft ein recht schwer verständliches Thema. Dabei ist das Schwierige eher die Erstellung der polymorphen Basisklassen nicht jedoch die Anwendung der Polymorphie durch den Entwickler. Überlassen wir das Bauen der Klassenbibliothek mit Templates und polymorphen Basisklassen den Profis und wenden die uns vorliegenden Bibliotheken einfach an. Unsere LED soll jetzt blinken.
Immer dann, wenn wir virtuelle Operationen einer Basisklasse überschreiben, also eine eigene Operation mit gleicher Signatur erstellen, geben wir unserer Klasse ein individuelles Verhalten auf eine übergeordnete, allen Mitgliedern der Basisklasse gemeinsamen Nachricht. Nichts anderes ist Polymorphie.
Ziehen Sie aus der Objektbibliothek eine Operation auf die Klasse Controller. Das Werkzeug SiSy erkennt jetzt, dass virtuelle Operationen vorhanden sind, welche sich überschreiben lassen und bietet diese im MethodenWizard zur Auswahl an. Wir überschreiben die Operation onEvent100ms und erstellen somit einen eigenen Ereignisbehandler auf 100-Millisekunden-Timer-Ereignis der Klasse Controller. Dort notieren wir den Quelltext zum Umschalten der LED:
Controller::onTimer100ms
led.toggle();
Noch mehr UML
Die Modellierung mit der UML wird im weiteren Verlauf des Tutorials am jeweiligen Beispile und in unserem Lehrbuch Software Engineering für Embedded Systems detaillierter beschrieben. Eine weitere, sehr interessante Modellierungstechnik ist besonders für UML-Fortgeschrittene interessant. Darin wird unter Anderem auch die Programmierung mit dem Zustandsdiagramm näher erläutert.
Videozusammenfassung
Mit dem soeben Erlernten sollten sich die im Portable Embedded Class Framework (PEC) präsentierten UML Diagramme jetzt lesen und nachvollziehen lassen. Und hier in Anlehnung an diesen Abschnitt ein kleines Video mit dem wir das gelernte festigen wollen.
Seminarhinweise
Nächstes Thema
- Hardware oder wenn Sie bereits beim Abschnitt C++ sind dann weiter mit





















